解码意图:区块链中 Web3 用户体验和订单流的革命
随着 web3 技术走向大规模采用,确保用户能够自行应对复杂的 web3 丛林至关重要。与区块链早期用户必须破译复杂的技术细节不同,未来在于提供引导并帮助用户与去中心化系统无缝交互的用户体验。从 web2 的发展中汲取灵感,用户需求通过搜索引擎和 ChatGPT 等聊天机器人变得越来越具有表现力,web3 必须提供易于使用但功能强大的用户体验。

意图驱动的交互成为用户友好的 web3 体验的基础。尽管意图的定义有很多,但我更喜欢将意图分解为 3 对关键字:
* 结果而不是路径:用户只需要表达自己想要的东西,而不关心结果如何实现
* 条件授权而不是代码授权:当用户签署区块链交易时,他们授权交易中的代码执行任意计算、修改区块链状态的能力。相比之下,当用户批准意图时,他们在保证其期望的结果已实现后授权释放其资产和提示(有点像在线购物中的货到付款)
* 竞争性的求解器景观而不是可信的 dapp:在交易主导的世界中,用户与他们选择的 dapp 进行交互,dapp 将充当服务提供商以返回所需的结果,这通常是像 Uniswap 这样的长期运行的主流 dapp。在意图主导的世界中,来自链下和链上的知名或未知的解决者可以竞争以实现用户的意图并获得奖金。从经济原理来看,竞争越激烈,效率越高。
综上所述,用户可以清晰、直接地表达自己的意图;平台可以利用求解器和执行器来找到实现用户目标的最佳执行路径。就像在 web2 中,黑匣子在幕后工作以优化结果一样,web3 执行者可以利用算法和自动化流程来处理执行的复杂性,确保用户有效地收到所需的结果并获得报酬。
通过优先考虑用户体验并关注表达意图,web3 可以开创一个新时代,让所有人都能发挥去中心化系统的力量和潜力。 web3 的未来在于实现访问民主化、简化交互并提供无缝的用户体验,通过去中心化的环境引导用户摆脱执行复杂性。
探索不同类型的意图实现
基于其概括,可以存在各种类型的意图,如下所示;

事实上,不同级别的意图无处不在,因为区块链代码 = 某种自动化 = 消除一些复杂性并将所需的结果返回给用户。然而,我们希望未来能够实现最普遍的意图,因为 AA+ 特定于意图的应用程序还不够,因为它们无法跨域运行,并且无法像具有更无需许可性质的意图那样有效地扩展。
要了解意图的工作原理,我们可以查看当前可用的解决方案,从特定于意图的应用程序到 Anoma 和 SUAVE 等通用意图基础设施。该分析将分为 5 个主要部分,其中包含需要记住的不同问题:
意图表达与授权:用户如何输入意图;用户可以表达什么类型的意图以及什么级别的意图;用户给予什么授权?
求解器候选人:是经过许可的还是未经许可的?成为解决者有很高的门槛吗?是否有不同类型的求解器专注于其他特定领域?
求解过程:求解问题的主要路径是什么;什么决定了意图的完成?
求解器选择:从多个求解器候选者中选择获胜者的规则是什么?竞争格局是赢者通吃还是离散?
验证与结算:如何检查求解器是否完成了任务?用户和解决者之间如何结算?
以下是当前解决方案的全面概述。有关更多详细信息,请深入研究其余部分。

换牛&1inch fusion(限价单意向)
意图表达与授权:
Cow Swap 和 1inch Fusion 平台上的交易者通过与平台界面交互来表达他们的意图,为所需交易或限价订单提供明确的指令。
在授权方面,交易者签署链下消息或交易来授予许可。他们用交易的代币而不是 ETH 来支付 Gas 费,如果交易不执行,他们也无需支付任何费用。
求解器候选者:
对于 1inch Fusion,解算器(称为解析器)以许可的方式运行。他们需要注册、接受 KYC 流程并保持足够的余额来支付订单费用。
另一方面,Cow Swap 的求解器要么通过创建 100 万美元(USDC & COW)的绑定池列入白名单,要么包含在 CoW DAO 绑定池或 Gnosis DAO 绑定池中,并根据 DAO 的标准被 Cow DAO 列入白名单。标准。
解法:
求解器评估现有批次,以确定任何需求重合 (CoW),从而为执行交易或限价订单提供最佳价格。他们考虑流动性、订单深度和价格滑点等各种因素,以确保交易者获得最佳执行。
此外,解决者可以直接探索其他底层链上自动做市商(AMM),例如 Uniswap,或利用 1inch 等 DEX 聚合器来找到最优惠的价格和路线。
求解器选择:
在 Cow Swap 中,交易者使用批量拍卖以任何外部求解器确定的最佳价格执行,从而最大化交易者盈余。选择提供最佳解决方案的求解器。
相比之下,1inch Fusion 中的解析器竞争受到更多限制,并且与使用荷兰式拍卖质押的 1inch 代币相关。
验证与结算:
验证和结算过程发生在求解器执行交易或限价订单之后。解决者可以利用授予结算合约的 ERC20 批准代表用户转移代币。结算合约验证用户意图的签名,并确保执行符合指定的限价和数量(由 EIP-1271 启用)。此验证确认已成功完成预期交易或限价订单。
一旦验证,结算合约有助于将资金适当分配给参与交易的解决者和用户。
最近,Cow Swap 刚刚宣布推出 Cow Swap Hooks,它可以通过在交易之前和/或之后直接执行自定义编码的 DeFi 操作来执行更通用的交换意图。很高兴看到 Uniswap v4 和 Cow Swap 正在将其界限拓展到更广义的意图活动,并为我们带来一个 defi 意图的新世界!
UniswapX(交换意图)
UniswapX的新功能可以分为2个主要部分:
通过荷兰式拍卖机制签署订单
跨链互换
荷兰式拍卖的签约订单与 1inch Fusion 和 Cow Swap 的限价订单意图类似,但有以下区别:
意图表达和授权:用户有更多的自由度(也可能带来更多的复杂性)来定义参数,包括拍卖的衰减函数、初始荷兰订单价格等。
Solver Candidates:无许可而不是有许可(也可以设置为用户许可);
求解器选择:
荷兰订单的执行价格取决于其包含在区块中的时间。对于交换者来说,订单的起始价格估计比当前市场价格更好——例如,如果当前市场价格为每 ETH 1,000 USDC,则卖出订单的起始价格可能为每 ETH 1,050 USDC。然后订单的价格会衰减,直到达到交换者可以接受的最差价格(例如每 ETH 995 USDC)。一旦对订单有利可图,填充者就会被激励去填充订单。如果他们等待太久,他们就有可能将订单拱手让给愿意获取较小利润的另一个填充者。
UniswapX 还可以将 RFQ(允许订单指定一个填充者,该填充者在短时间内获得填充订单的专有权利)纳入初始荷兰价格设置,在这种情况下,选择过程几乎与 1inch Fusion 的拍卖方法相同。
与 UniswapX 和 1inch 的独立拍卖相比,Cow Swap 更像是批量拍卖,可以合并订单并匹配 CoW。
求解过程和验证结算与Cow Swap和1inch类似(更多详情见图表)
跨链互换可以通过类似的流程来实现,主要区别在于验证和结算以实现多域互换:
求解者需要在原链上存入更多的债券资产,以确保安全并启用乐观的跨链协议
需要额外的结算预言机来输入源链的验证合约
需要UniswapX在不同域部署相应的结算和验证合约
账户抽象(钱包级意图)
意图表达与授权:
当钱包所有者想要执行特定操作时,意图表达和授权的过程就开始了。他们通常通过 4337 钱包界面制作用户操作来表达他们的意图。
在链下,钱包所有者请求捆绑器代表他们处理用户操作,根据意图授权有限的控制。例如,钱包所有者可能会授权私钥能够从您的主账户进行交易,但只能与 Dapp XYZ 的中心合约进行交易。
求解器候选者:
Bundler 服务在 AA 框架中被视为公共产品。大多数捆绑器都是开源的,这使得它们不具有排他性和非竞争性。任何 RPC 端点都可以复制开源代码并作为 Bundler 运行。即使 Bundler RPC 端点对其服务收费,它也可以通过 API 密钥来实现,同时仍然保持 Bundler 作为公共物品的非排他性。
捆绑器的两种主要类型:专为钱包构建的捆绑器服务,满足其基本需求以及旨在构建无需许可和模块化捆绑器的第三方基础设施提供商
解法:
Bundlers 在 userop 上模拟钱包的 validateOp 方法,以确定是否在链下接受或拒绝它。然后,他们将交易发送到AA系统的入口点以调用handleOp方法。此过程还涉及将多个用户操作捆绑在一起以优化气体并提取 MEV。
入口点合约将操作推送到链上,链节点将验证操作并使其达成共识。
求解器选择:
AA 中求解器的选择取决于多种因素。账户所有者使用的钱包可能提供捆绑器服务或使用第三方基础设施,用户也可能切换 rpc 端点来选择喜欢的捆绑器,在这种情况下,捆绑器的成功率和声誉可能会影响他们的选择。
验证与结算:
AA系统的入口点在链上验证并结算操作。它确保用户操作在执行所需操作之前满足要求和安全检查。一旦操作成功执行,入口点就会从钱包存入的资金中将 ETH 退还给捆绑器。这种退款机制补偿了捆绑商的工作和预付款。
Essential(以意图为中心的账户抽象标准)
*请注意,Essential 仍处于早期阶段;部分描述和设计可能会随着时间的推移而演变。欲了解更多信息,请关注 Essential 的网站:https://essential.builders/
要点:短期内,它将是一个基于资产的意图标准(类似于erc-4337模型,但支持更通用的意图),并具有一组便利的基础设施。从长远来看,它还将提供模块化意图层和新的基于约束的语言,摆脱以太坊架构的限制并提供更好的意图执行。
意图表达与授权:
采用 Essential 标准的 Dapp 或钱包可以为用户提供相关的基于意图的服务,并消除潜在的复杂性。用户只需与界面进行交互并进行授权即可。
意图可以用ST的Essential标准来表达,更普遍的是使用其新的基于约束的语言用LT来表达。
兼容EVM链,无需桥接资金
求解器候选者:
Essential 使代码能够表达意图;各种类型的求解器都可以加入Essential网络来解决相应类型的意图,例如用于交换意图的Cow Swap求解器或用于监视和执行链状态相关意图的构建器。
解决者网络将监控意图并尝试实现它们。 Essentials 正在考虑现有的求解器/捆绑器(例如来自 CoW 协议或 4337)、当前的 MEV 搜索者和做市商。
解法:
求解器找出他们正在解决的约束环境,然后使用链下和链上场所来尝试解决这些基于约束的意图
求解器选择:
选择过程更像是荷兰式拍卖,其中用户指定约束,而求解器根据可以从满意度中提取的价值来决定何时介入以满足意图。第一个介入并解决意图的解决方案将是选定的解决方案,并且可能是市场当时可以承受的最佳解决方案。
验证与结算:
验证和结算都是由求解器触发特定的链上智能合约来验证和分割付款而发生的。将有一个核心合同,所有解决方案以及所有意图和解决方案都将提交到该合同中,并且可以根据基本标准进行扩展。
Flashbots SUAVE(多域块相关意图)
*请注意,SUAVE 仍在开发中;下面描述的部分机制可能会改变。
与前面示例中通过智能合约进行意图结算相比,SUAVE 采用了一种专门的方法,利用专用链进行结算,该链也充当消息传递层。
与账户抽象 (AA) 和特定意图的应用程序相比,SUAVE 引入了将资金桥接至 SUAVE 链的额外步骤。这一步骤主要是由 SUAVE 的多链功能以及对更具成本效益、支持隐私的交易的渴望推动的。
SUAVE 刚刚宣布推出 MEVM,这是对 EVM 的强大修改,并为 MEV 用例提供了新的预编译。借助 MEVM,SUAVE 链将首先有效地服务 MEV 相关参与者,例如搜索者、构建者和其他想要捕获 MEV 的领域。
意图表达与授权:
SUAVE 用户通过编写 EVM 代码在 SUAVE 中表达他们的意图。这些代码通过定义允许访问用户机密数据的合同列表来概述他们希望执行的预期结果和功能。可能有一些适合普通用户的可用模板。
通过MEVM,开发者可以为特定的MEV应用(例如OFA、区块构建等)部署不同类型的智能合约,或者在SUAVE上部署新型DEX以供其他用户调用。
用户将资金桥接至 SUAVE 链并存入小费。
求解器候选者:
SUAVE 中充当求解器的主要参与者可能是搜索者和构建者。搜索者和其他解决者负责探索和发现潜在的解决方案来满足用户意图,而构建者则专注于实施这些解决方案。他们共同形成一个强大的生态系统,解决用户表达的意图。
为了实现不同领域的块相关意图,可能存在不同领域的多种类型的求解器来支持不同的VM。
解法:
求解器进行可信且私密的链下计算,这些计算可通过 TEE 环境中的特殊预编译用于 SUAVE 上的智能合约。
求解器共同构建包含一系列意图的构建块。区块构建的目的是将意图聚合并组织成可以向网络提议的有价值的区块。
求解器选择:
在 SUAVE 中,求解器的选择遵循两种主要方法。首先,通常会选择首先完成预期任务的求解器。这提高了交付解决方案的效率和及时性。或者,可以实施订单流拍卖机制,其中解决者向用户出价,将部分订单流价值返回给用户。
验证与结算:
为了确保意图的有效性和结算交易,SUAVE 使用预言机和 SUAVE 验证器。预言机提供外部数据来验证意图的执行,而 SUAVE 验证器则在 SUAVE 链上验证和结算意图。
Anoma(Anoma 协议的通用意图)
Anoma是一个类似于Cosmos的通用架构,并准备推出支持IBC的第一层权益证明(PoS)链。它将以意图为中心的设计与由 Anoma 虚拟机 (VM) 提供支持的同构协议相结合,同时还提供异构安全功能(不同的 Anoma 协议具有不同的共识机制)。
意图表达与授权:
用户通过与 Anoma DApp 交互来表达定义最终状态或其应具有的属性的意图。
求解器候选者:
Anoma 欢迎各种各样的求解器,每个求解器专门针对不同类型的应用程序。这些求解器监控符合其兴趣和目标的内存池。根据他们的具体关注点,他们观察所有意图或意图的子集。
解法:
求解器运行求解器算法,利用其在同质代币 (FT) 交易或计算汇总状态等领域的专业知识。
匹配意图也由求解器负责。求解器获取意图并进行部分或完全匹配的交易。求解器决定匹配什么/何时、部分求解收费多少以及如何处理剩余。
一旦求解器形成完全平衡的交易,他们就会将其提交到属于 Anoma 生态系统一部分的内存池节点。
求解器选择:
选择可能会受到求解器高效、及时地完成任务的能力的影响,遵循先来先服务的方法,即选择第一个完成任务的求解器。
验证与结算:
来自不同Anoma协议的验证者运行Anoma Vm来完成意图的执行和验证。 Anoma VM 通过检查所有相关的有效性谓词(声明性智能合约)是否得到满足来确保意图执行的完整性和有效性。
向解决者分配资金和奖励是基于 Anoma VM 意图的执行和验证。
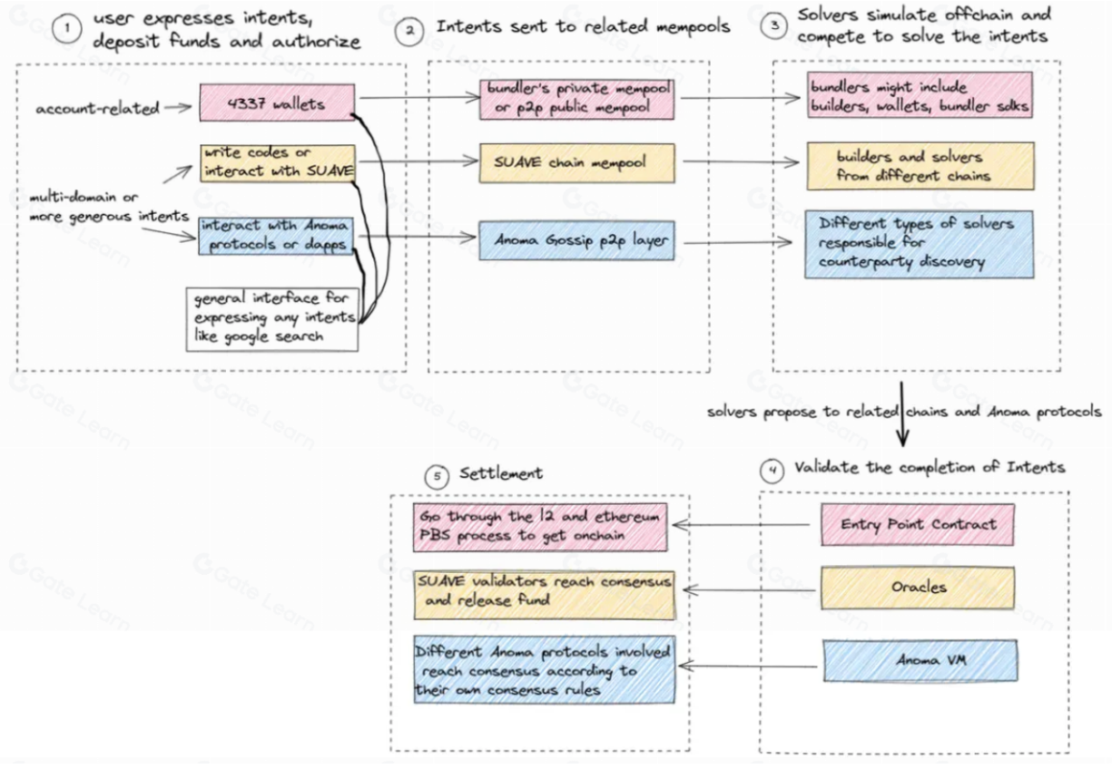
意图如何彻底改变订单流模式
在当前交易订单流状态下,用户必须自己导航执行路径,从而形成相对简单的交易订单流(如图所示)

然而,设想未来 web3 生态系统采用以意图为中心的方法,意图的顺序流可能会变得更加复杂。在这个新范例中,用户可以自由表达他们的意图,并将复杂性委托给称为求解器的新角色。
在深入探讨之前,我想总结一下意图世界的两个趋势:
Uniswap 和 Cow Swap 等专注于特定类型意图的领先 dapp 正在通过让求解器本身参与来扩展意图功能。
对于更通用的意图,我们需要相对较新的架构,包括新的意图语言、新的VM等。Essential、Flashbots和Anoma正在朝这个方向努力。
在这种情况下,不同类型的意图可能由特定的平台或协议提供服务。例如,交换意图可以由 UniswapX 和 Cow Swap 处理;具有单域和钱包相关功能的意图可以由帐户抽象(AA)钱包或基本兼容的 dapp 和钱包来处理;像 SUAVE 和 Anoma 这样的平台可能会解决更通用和多领域的意图。

在这个新世界中,意图的顺序流可以遵循更复杂的路径。让我们探讨一下可能的订单流:
用户表达意向、存入资金并授权
意图非常具有表现力;普通用户可能需要帮助将他们的意图转化为代码。这可以通过 dapps/钱包通过提供用户友好的界面来提取这部分来实现,或者可能有一个聚合器提供一个通用界面来表达任何意图,如借助人工智能的谷歌搜索。
发送到相关意图内存池的意图
请注意,Anoma 可以有多个内存池,服务于不同类型的意图,并受到不同 dapp 或协议的信任。
求解器模拟链下并竞争来解决意图。
在SUAVE生态中,求解器同时具备求解能力和建块能力。有些意图涉及通过构建区块来解决跨链任务,例如跨链 MEV 操作。熟练的区块构建者在构建有价值的区块和更快地完成任务方面具有优势。其他意图可能主要需要算法专业知识,例如优化跨多个链的流动性聚合。这些意图可能依赖于特定类型的求解器,而不是广泛的块构建功能。
在 AA 生态系统中,捆绑器执行模拟和捆绑任务。然后,捆绑的意图要么被发送到公共内存池,供搜索者解绑并可能抢先运行,要么直接发送到受信任的构建者。在早期阶段,将小批量捆绑包私下发送给受信任的构建商可能会更有效,以避免潜在的损失。随着 4337 钱包和其他拥有足够订单流的玩家进入市场,他们可以像搜索者一样作为捆绑者运营。
验证意图的完成
目前,存在各种验证方法,每种方法都有自己的一套权衡。使用智能合约进行验证虽然可靠,但通常缺乏可扩展性,因为不同的意图需要特定的验证逻辑和代码。
依靠预言机进行验证会带来与预言机相关的风险,但提供了与多个链无缝集成的优势。
利用 Anoma VM 需要意图应用程序采用 Anoma 框架,但提供验证各种意图的功能。
总之,在以意图为中心的世界中,订单流与以交易为中心的世界不同:
用户签署并授权交易 vs 用户有更多选择来表达自己的意图。
存在用于不同目的的单个内存池与多个内存池。
Dapps 负责执行 vs 一个称为解决者选择加入的新角色,并竞争解决问题。
不同链一一结算 vs 多个链可以一起结算(新型跨域执行)
意图对 Web3 世界其他部分的连锁反应
意图驱动的世界涉及大量 web3 参与者。让我们粗略地了解一下意图工厂的情况。
请注意,这只是一个粗略的景观。随着意图的逐渐演变,更多的各方可以参与到这个新世界中。例如,Astria 和 Espresso 等共享排序器可以在多域意图执行方面为用户提供更快的预先确认。

上游
链条
像 SUAVE 这样的新链可以促进更频繁且更具成本效益的意向解决。
Anoma 结构的链支持新的虚拟机,可以有效、普遍地解决意图验证问题。
第 2 层或更多可扩展链适合执行与意图逻辑表达、验证和结算相关的廉价计算,因为意图由于其表达性质而往往是计算密集型的。
隐私
在意图世界中,隐私对于防止抢先交易等恶意 MEV 问题至关重要,并使更多订单流价值能够返还给用户/dapp。此外,合并隐私功能可以支持需要增强隐私的意图。
SUAVE采用SGX作为短期解决方案,而Anoma支持零知识证明(zk)和分布式密钥生成(DKG)加密。
甲骨文
预言机现在具有附加功能:协助验证意图的实现状态。
意图相关标准
通用标准有助于减少不同类型意图带来的碎片问题;求解器可以更轻松地与不同的支持意图的应用程序集成; Dapp 和开发人员更容易扩展到意图系统;
避免为共同意图的基础设施重新发明轮子。
中游(潜在解决者)
特定类型的求解器(例如用于 CoW Swap 和 1inch 的路由器,例如 Propeller Heads)和做市商已经积累了庞大的流动性网络和先进的路由算法,其性能优于其他求解器,并可能直接从交换器接收部分独家订单。
建设者:
构建者作为求解者发挥着重要作用,尤其是在涉及不同链的最终结算过程中。经验丰富的建筑商可以轻松履行这一职责。
搜索者:
搜索者拥有路由和高级算法方面的专业知识,这使得他们对于解决与寻找最佳解决方案或获取流动性相关的意图很有价值。
下游
意图对各种 dapp 具有广泛的影响:
增强的用户友好性导致大规模采用。
多方参与的增加会产生更多的链下组件,从而提高效率和灵活性。
通过合并意图求解器来合并更复杂的功能,Dapp 可以扩展以提供更多功能和特性。
例如,在 DeFi 中,意图可以通过让第三方(即求解器)参与执行意图来模拟跨链环境中的原子性。解决者承担失败的风险,开启跨域 DeFi 的新领域。
更多的交互和用户指令导致复杂的 dapp 的开发。
例如,在 GameFi 中,用户现在有更多的游戏选择:
定制游戏策略:意图允许玩家定义和执行定制游戏策略。他们可以用自己的方式表达他们的游戏目标和行动,并让解决者在游戏中执行这些意图。这为玩家提供了更多的自由度和控制力。
对经济系统的支持:通过意图,玩家可以参与游戏内的经济系统,例如交易游戏资产、提供流动性或从事借贷。通过表达自己的意图,他们可以在游戏内进行类似于 DeFi 的金融操作,并获得经济奖励。
结尾
在结束本文时,我注意到意图和汇总的哲学之间存在惊人的相似之处:执行链下和链上的最终结算和验证。随着 rollup 生态系统的爆炸式增长,我们现在也见证了意图的爆炸式增长,dapp 变得越来越具有表现力,许多项目开发了特定于意图的语言和标准。
然而,我想提请注意可能因意图而出现的潜在中心化问题。正如我们在私人内存池和私人订单流中所见证的那样,能够处理复杂用户意图并提供更高效和用户友好体验的玩家可能会脱颖而出并吸引更多私人意图订单流,从而获得更好的执行和订单流量增加。
此外,意图参与者如何开始让解决者参与进来,以有效地实现用户的意图也是一个实际问题。例如,由于当前的 AA 交易量较低,捆绑商或构建商没有足够的动力花费额外的精力和时间来提供新的服务。为了表达更多的意图,这个问题也可能存在。
总之,意图世界拥有巨大的潜力和变革力量。我们必须在前进的道路上找到平衡,平衡创新、权力下放和用户赋权。让我们拥抱这个激动人心的旅程,共同努力释放意图的全部潜力!
参考
1.https://www.chainfeeds.xyz/feed/detail/57b521e1-d651-4e76-86cb-6a68690cbebd
2.https://hackmd.io/@1ofB8klpQky-YoR5pmPXFQ/rJZUWFzP3
3.https://writings.flashbots.net/mevm-suave-centauri-and-beyond
4.https://docs.google.com/file/d/1c0Ok4M3CcPjMCh7-vh6ErfhqlJsh1qau/edit?filetype=mspresentation
5.https://www.paradigm.xyz/2023/06/intents
6.https://dba.mirror.xyz/NTg5FSq1o_YiL_KJrKBOsOkyeiNUPobvZUrLBGceagg