Mantle(MNT)用于扩展以太坊网络的前沿 L2 解决方案
Mantle 是一个用于扩展以太坊网络的前沿 L2 解决方案,其设计巧妙,可与以太坊虚拟机 (EVM) 兼容。这意味着现有的以太坊合约和工具只需少量修改即可在 Mantle 上运行。该生态系统允许用户探索 Web3 应用,并使开发人员能够高效部署智能合约。Mantle 网络的核心是一个模块化架构,它结合了乐观汇总(optimistic rollup)协议和复杂的数据可用性(data availability)解决方案,既能保障以太坊强大安全模型的优势,又能提供更易于访问且更便宜的数据可用性。
L2 扩展是为增强诸如以太坊等基础层区块链的性能而设计的解决方案的统称,它不会修改区块链的核心协议。像 Mantle 这样的 L2 解决方案旨在提高交易处理能力、降低延迟和降低交易费用。它们通过在主链之外执行交易,然后将交易数据发回基础层来实现这些目标,从而在效率和安全性之间取得平衡。
Mantle 的使命是通过提供可扩展、安全和用户友好的平台来释放区块链技术的全部潜力。其愿景是建立一个区块链应用像当今网络服务一样普遍易用的世界。Mantle 渴望成为下一代数字服务的基础,推动去中心化生态系统中的创新和发展。
Mantle 网络概述
Mantle 网络通过利用以太坊验证者集和共识协议的安全性,将自己与非汇总(non-rollup)链区分开来。这为 Mantle 带来了以下几个优势:
规范桥接,无需第三方桥接器
抗审查且在具有关键 Layer 2 问题时的资金恢复选项
安全的环境,状态转换由以太坊验证器验证
通过继承以太坊的安全特性和常用的开发人员基础设施,Mantle 网络能够提供更低的 Gas 费用和更低的延迟,从而带来更出色的用户体验。
Mantle 网络通过整合以太坊的安全机制,为用户提供了一系列独特优势,使其脱颖而出。这些优势包括:无需第三方服务的规范桥接、强大的抗审查能力和安全的资金恢复机制。值得一提的是,Mantle 网络通过创新的数据压缩和模块化数据可用性,使 Gas 费用降低了 80% 以上。此外,Mantle 网络的交易确认速度仅需约 10 毫秒,相比于以太坊的约 12 秒,大大降低了延迟,显著提升了用户体验。Mantle 网络的架构支持每秒 500 笔交易的吞吐量,远高于以太坊的约 25 笔交易,使其成为高效且用户友好的区块链应用平台。
模块化架构

面对区块链领域日益严峻的可扩展性问题,Mantle 网络经过精心设计,旨在提供解决方案。Mantle 采用模块化方法,将区块链运营的各种功能划分成独立的、专门的层级。这种战略性划分不仅仅是一种组织方式的选择,更是对区块链网络如何更有效、更经济地运作进行的根本性反思。
在传统区块链系统中,执行、共识、结算和数据可用性都发生在同一层,这会导致瓶颈、成本增加和交易速度降低。Mantle 通过将模块化引入方程式,颠覆了这种单一模型。
执行层(Execution Layer):这是 Mantle 的精彩之处,其 EVM 兼容环境使排序器能够在 L2 上生成区块。熟悉以太坊的开发人员会发现,Mantle 的执行层是一个熟悉的环境,因为它允许在极小程度修改的条件下,部署智能合约和去中心化应用。
共识(Consensus)和结算(Settlement):虽然执行发生在 L2 上,但 Mantle 仍然依赖以太坊强大的安全性来达成共识和结算。通过这样做,Mantle 不仅继承了与以太坊完善的网络相关的信任,而且还允许交易的最终确定性与以太坊主网上一样安全。
数据可用性(Data Availability):Mantle 模块化架构最具创新性的一面之一,就是其对待数据可用性的方式。通过确保验证交易所需的数据易于获取,Mantle 促进了更可靠、更可扩展的网络。该系统增强了网络的完整性,并使其能够在所有数据可验证和透明的前提下运行。通过引入 EigenDA 支持来增强数据可用性 (DA) 部分,Mantle 网络利用其模块化架构来确保交易验证数据易于访问,从而提高网络可靠性和可扩展性。EigenDA 技术支撑着这个 DA 层,通过可验证和透明的数据可用性提升网络的完整性,这对于保持高安全性和效率至关重要。这种整合凸显了 Mantle 致力于利用先进解决方案来改善区块链基础设施的承诺。
这种分层方法使 Mantle 能够利用以太坊的优势,并在此基础上构建一个更快、更具可扩展性和更具成本效益的网络。它代表了创新与成熟技术的和谐融合,为 L2 解决方案树立了新的标准。
以上介绍为我们了解 Mantle 网络奠定了基础。接下来,我们将探讨 Mantle 背后的团队、支持该项目的投资方以及推动其发展的独特合作努力。
Mantle 的基础
Mantle 的诞生源于区块链、金融和技术领域专家们共同绘制的远景蓝图。战略投资和合作推动了 Mantle 的创建,标志着在增强以太坊可扩展性和可用性方面的重大飞跃。
Mantle 团队
Mantle 团队由一群充满活力、背景涵盖区块链技术、金融系统和软件开发的专业人士组成。值得注意的是,该团队由在区块链领域做出过重大贡献的领军人物牵头,他们此前曾参与过成功的加密项目。这支人才储备正是 Mantle 达成使命的核心,确保其框架不仅具有前瞻性,而且还实用且可扩展。
Mantle 开发的关键人物之一是 BitDAO的 Windranger Labs 产品负责人 Jacobc.eth,他积极推动 Mantle 作为以太坊升级模块化第二层解决方案的地位。与 EigenLayer 的合作,尤其是与创始人 Sreeram Kannan 的合作,凸显了 Mantle 致力于模块化方法的承诺,确保区块链解决方案的灵活性和可扩展性。
投资方支持和合作
Mantle 的发展获得了大量的资金支持,证明了金融和科技界对其愿景的信心。战略投资有来自区块链和加密货币领域的知名机构,例如 BitDAO,它一直是 Mantle 生态系统发展基金的重要贡献者。通过 BIP-21 提案批准的与 BitDAO 的合并,为 Mantle 注入了 1 亿美元的发展基金,巩固了其在区块链领域的地位。
伙伴关系和合作是 Mantle 扩张和采用战略的基石。该平台与加密领域内的众多项目和平台进行了合作,例如 Range Protocol、TsunamiX 和 Merchant Moe,这些合作展示了 Mantle 在各种应用(从 DeFi 协议到 NFT 市场)中的实用性。值得注意的基础设施合作包括 EigenLayer、Pyth Network 和 LayerZero,它们分别为 Mantle 提供了强大的数据可用性、高保真市场数据和全链互操作性。
社区参与和生态系统发展
Mantle 高度重视社区参与,利用社区的见解和反馈来指导其发展方向。这在 Mantle 周围培育了一个充满活力的生态系统,其中包含各种去中心化应用程序 (dApp),涵盖 DeFi、NFT、游戏等领域。该平台通过诸如 Mantle Journey 等举措来展示其致力于培育去中心化和代币治理生态系统的承诺,该举措奖励社区参与并支持网络上具有创新性 dApp 的大量涌现。
Mantle 代币 (MNT)
流通和分布
$MNT 币的代币分配旨在支持 Mantle 生态系统的长期稳定性和发展。 为了反映网络的优先事项和运营需求,代币分配分为以下几个部分:
流通供应: $MNT 代币的很大一部分已经流通,为生态系统提供了流动性并使人们其能够积极参与其中。
持于金库: Mantle 的金库中保留了大量 $MNT 代币。这些资金用于支持生态系统的开发,确保资源可用以支持未来的增长和创新。
核心预算 (BIP-19): 根据 Mantle 改进提案 BIP-19 概述,有一小部分 $MNT 代币被分配到核心预算,表明了对网络持续开发和维护的承诺。
$MNT 代币的谨慎分配符合 Mantle 战略计划,即创建一个可持续的生态系统,平衡发展需求和为社区赋能。
效用和治理
$MNT 代币在 Mantle 生态系统中具有双重功能:
治理: $MNT 持有者有权对塑造生态系统未来的关键提案进行投票。每个代币在投票中具有相同的权重,从而培养民主和社区驱动的治理模式。
效用: 除了治理之外,$MNT 还用于 Mantle 网络上的交易费用,这激励用户持有和使用代币,将其整合到网络的功能中。此外,$MNT 代币还可以由节点质押作为抵押品,为网络的运营增加一层安全性和稳定性。
$MNT 代币基于 ERC-20 标准,利用以太坊代币既定的标准来确保广泛的兼容性和功能。在第一层上具有高级代币功能,而在第二层则采用标准桥接封装代币,以保持跨层交易的完整性。
Mantle 治理和金库
Mantle 的治理模型由社区内的提案和讨论支持,确保决策过程的透明性和包容性。由 $MNT 资助的 Mantle 金库遵循这一流程进行治理,并制定了严格的预算、资金调用和资金分配程序。金库持有的代币用于支持当前生态系统增长阶段推动发展和应用的战略举措。
值得注意的是,Mantle 生态系统和 $MNT 在其中的角色并非一成不变。 作为一个 DAO,它具有适应和演变的灵活性。治理过程可能会对代币的实用性和功能带来变化,从而确保生态系统始终能满足用户和更广泛的区块链环境的需求。
BitDAO 的影响
BitDAO 与 Mantle 之间的联系是区块链领域的一个关键联盟,体现了旨在推进以太坊可扩展性和实用性的协同合作关系。BitDAO 是公认的最大的去中心化自治组织(DAO)之一,在促进 Mantle layer-2 解决方案的发展方面投入了大量精力。这种合作植根于共同愿景,即增强以太坊生态系统,以支持从 DeFi 到游戏等更广泛的应用和用例。
2023 年 5 月,BIP-21 提案获得批准,促成了 BitDAO 和 Mantle 的合并,继而大大加深了双方的合作关系。具体而言,BitDAO 承诺向 Mantle 提供 1 亿美元的开发基金,这彰显了对 Mantle 提供可扩展、高效、灵活的区块链基础设施潜力的巨大信心。此外,此次合并还将 BitDAO 的 BIT 代币整合到 MNT 的代币经济中,进一步交织了两个实体的命运,促使其在区块链领域实现增长和创新的共同目标。
mETH 和 LSP - 重新定义质押
mETH 和 LSP 简介
在以太坊及其第二层解决方案不断发展的过程中,Mantle 引入了一个改变质押游戏规则的元素—Mantle Liquid Staking Protocol (LSP) 及其相关代币 mETH。该系统重新定义了质押体验,以符合去中心化精神的方式提供价值和流动性。
mETH 在 Mantle 生态系统中的作用
Mantle Staked Ether (mETH) 是质押 ETH 的一种表示形式,其价值会随着时间的推移而增长。作为一种无需许可的 ERC-20 代币,mETH 可以轻松集成到应用程序中,为用户参与质押奖励提供了一种简单的方式。
mETH 的主要功能
奖励质押体验: mETH 旨在成为生态系统中最受欢迎且资本效率最高的 ETH 质押代币,重点关注 Mantle 第二层的 DeFi 应用程序、技术合作伙伴和交易所。
简化架构: 继以太坊上海升级之后,mETH 采用简化的设计,强调从以太坊一层上的 ETH 到 mETH 流程的完整性,避免了其他权益证明代币和链条带来的复杂性。
风险管理: 核心智能合约的非托管性质确保质押的 ETH 安全地存储在协议中。mETH 通过强制实施合理性边界和风险限制,在质押过程中引入稳健的风险管理机制。
作为 Mantle 核心产品的 mETH
作为 Mantle 生态系统不可分割的一部分,mETH 受益于 Mantle 金库的资源、Mantle 工程团队的专业知识以及作为 Mantle 核心产品所带来的增长能力。它遵守 Mantle 治理流程,确保其发展与社区利益和 Mantle 生态系统的整体方向保持一致。
使用 Mantle LSP
Mantle LSP 提供了一种现代化、无需许可的质押解决方案,其简洁性和现代化的架构使其脱颖而出:
质押 ETH,接收 mETH:用户可以质押 ETH 并立即收到 mETH,其价值反映了质押的 ETH 以及累积的奖励。
轻松取消质押:解质押时,用户将收到其质押的 ETH 本金和奖励。Mantle LSP 通过与以太坊网络条件同步的机制,确保这个过程能无缝进行。
产品状态和路线图
自提出以来,Mantle LSP 已经经历了几个阶段:
最初以需许可、封闭的 Alpha 版启动,逐步过渡到无需许可系统,并不断扩展 mETH 容量上限。
主网 v1 的启动建立了一个无需许可质押系统,并设置了初始上限,以确保系统扩展时的稳定性和安全性。
Mantle LSP 代表了以太坊生态系统内质押的整体方法,提供了一种创新、高效且安全的渠道,让用户通过质押来赚取奖励。
在下一部分中,我们将探讨为 Mantle LSP 和 mETH 提供动力的流动性质押底层机制,深入探讨该机制如何增强质押资产的功能,以及如何与更广泛的 DeFi 环境相融合。
Mantle 的流动质押协议 (LSP)
深入探索 Mantle 的创新核心,在那里,流动质押协议 (LSP) 将彻底改变质押的概念。LSP 不仅仅是一个锁定资产的静态过程,而是一个动态、流动的系统,它巧妙地融合了区块链世界重视的去中心化理念和流动性原则。
LSP 的核心:和谐的技术交响曲
LSP 作为一个复杂但运作和谐的系统,其每个组件都发挥着它的独特作用,为协议的完整性和效率做出贡献。用户直接与质押合约交互,这是一段复杂的区块链工程代码,它是通往 Mantle 质押世界的门户。在这里,用 ETH 换取 mETH 仅仅是建立关系的第一步,而这种关系远不止于简单的交易。
参与质押后,用户的 ETH 不仅会存放起来,还会投入到以太坊的信标链中发挥作用。尽职尽责的节点运营商会确保这些资产被负责任地进行质押,产生维持质押生命周期的奖励。在这里,网络的力量与个人对增长的追求相遇,形成了一种共生关系,为 Mantle 生态系统提供了动力。

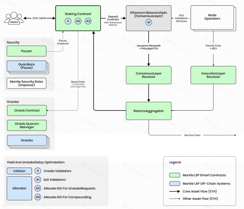
图表展示了 Mantle LSP 内部运营流程,从用户交互到奖励分配的全过程。
用户交互
用户首先将以太坊 (ETH) 发送到质押合约,并以获得 mETH 作为交换。这种交换由质押合约促成,它是进入 LSP 的入口点。
质押合约功能
质押合约中有几个标注为 I1、A2 和 A3 的功能,它们可能代表不同的操作,例如启动质押、用于取消质押请求时分配 ETH,以及分配 ETH 用于复利(再投资)奖励。
安全系统
该协议包含多种安全机制:
暂停者(Pauser)可以在出现异常情况下暂停协议。
监护人 (Guardian) 也可以出于预防措施暂停合约。
Mantle 安全职务(Mantle Security Role)负责在任何问题解决后取消暂停合约。
预言机系统
预言机合约和预言机为 LSP 提供必要的外部数据,例如当前汇率。
预言机仲裁管理器(Oracle Quorum Manager)会确保在使用数据之前,预言机之间达成共识。
节点运营商
这些实体负责在以太坊信标链上实际进行 ETH 质押,并为网络执行验证服务。
质押回报
共识层接收器(Consensus Layer Receiver)收集质押奖励(发行奖励 + 本金 ETH)和其他激励措施(例如 MEV 和优先费用)。
执行层接收器(Execution Layer Receiver)可能会处理与执行交易或智能合约交互相关的其他操作。
然后将这两个层的奖励发送到收益聚合器。
收益聚合器(Returns Aggregator)
这里汇集了来自共识层和执行层的全部奖励。扣除服务费后,剩余的奖励将分配给 mETH 持有者。
图表中的色块和箭头表示资产的流向
绿色的路径代表核心资产流,即 ETH 流。
蓝色的路径可能代表 LSP 内的其他资产流或数据流。
确保安全与信任
多维度的安全框架是 Mantle LSP 稳健性的基石。 暂停者和监护人如同警惕的哨兵,确保协议的运行流畅安全。他们能够迅速采取干预措施,维护协议的完整性,免受任何运营方面的异常事件影响。Mantle 安全职务时刻准备采取行动,维护协议在面临挑战时的弹性。
预言机是知识的载体,它们引入 LSP 细致运营所需的必要数据。 它们组成一个仲裁委员会,就重要信息达成共识,确保 LSP 运行所依赖的数据是最准确和最新的。这对于维持协议的有效性和确保质押体验既安全又具有回报率至关重要。
收益与机会的生态系统
在 LSP 中,收益聚合器扮演着将共识层和执行层产生的奖励进行整合,并确定将分配给 mETH 持有者的收益的关键角色。 这个系统不仅仅关乎积累收益,还关乎优化收益,确保质押奖励最大化,并且产生的价值能够反映网络的成功。
Mantle LSP 本质上是精心设计的产品,也是现代区块链技术能力的证明。 它是一个生态系统,为用户提供了参与网络验证服务、助力网络安全并分享网络运营成果的机会。
Mantle 的技术创新
去中心化排序器(Sequencer)
功能和重要性
在 Mantle 的技术蓝图中,去中心化排序器扮演着核心角色。这项创新有望重新定义区块链网络中交易排序的效率和可靠性。
Mantle 的脉动:排序器
从许多方面来看,排序器是 Mantle 网络的脉搏。其主要功能是对交易进行排序 —— 也就是确定交易被处理并添加到区块链的顺序。这个角色至关重要,因为它直接影响着网络的运行速度和流畅度。在传统区块链中,交易排序可能成为瓶颈,导致延迟和成本增加。
区块链的核心哲学:去中心化
Mantle 的排序器设计贯彻了区块链的核心哲学 - 去中心化。与由单个实体控制交易排序的中心化系统不同,后者可能导致审查或偏袒,而 Mantle 的去中心化排序器则将这种权力分散开来。它确保任何一方都不能过度影响哪些交易优先处理,也不能为了图利自己而操纵系统。
通过分散排序过程,Mantle 提供了一个更加民主和透明的系统。这种方式符合区块链社区更广泛的理念,即促进公平性和安全性。去中心化排序器旨在抵御单点故障,使网络能更稳健地抵御攻击和中断。
去中心化排序器的最大好处之一是其优化交易吞吐量的潜力。通过高效排序交易,Mantle 网络可以更快地处理更高数量的交易,解决了困扰许多区块链网络的可扩展性问题。
Mantle 的去中心化排序器还通过透明度建立信任。用户可以确信他们的交易会得到公平对待,从而增强对网络的信心。这种透明性不仅是为了建立信任,也是为了实现可验证性。任何人都可以检查和验证交易的排序,这是维护网络完整性的重要环节。
模块化区块链与 LSP
模块化架构的优势
模块化架构是 Mantle 的标志性特征,使其区别于传统区块链系统。这种架构将区块链网络划分为独立的层,每一层负责网络运营的不同方面。通过这样做,Mantle 可以提供以下几个优势:
Mantle 模块化架构中的每一层都专门负责一组特定的任务,因此效率很高。例如,一层可以只专注于事务执行,而另一层则处理共识机制。这种专业化允许进行优化,而在所有任务都一起处理的单体结构中,这种优化是不可能实现的。
模块化增强了可扩展性。通过不同的层处理不同的功能,网络可以管理更多的交易,更容易适应需求的变化。此外,它还能更灵活地发展,对个别层进行更新和改进,而无需对整个系统进行全面改造。
在模块化系统中,升级和维护可以单独进行,从而降低整个网络中断的风险。每一层都可以独立进行更新或维护,从而在停机时间最短的情况下实现持续改进。
LSP 在 Mantle 技术栈中的作用
流动性质押协议 (LSP) 在 Mantle 的模块化架构中扮演着关键角色,它充当质押机制和网络的去中心化金融功能之间的桥梁。
与 DeFi 集成
LSP 与 Mantle 架构的 DeFi 层无缝集成。它允许将质押资产用于 DeFi 生态系统中,使人们在参与其他金融活动的同时赚取质押奖励。
提高网络参与度
通过提供发行流动性代币 (mETH) 的质押机制,LSP 鼓励更广泛的网络参与。用户可以质押 ETH 并获得 mETH,然后可以在 Mantle 的 DeFi 生态系统中使用它,从而激励质押和积极参与平台提供的服务。
支持网络安全
LSP 还支持网络的整体安全性。质押资产有助于网络的共识机制,这对于维护区块链的完整性至关重要。通过 LSP,这些质押资产得以发挥作用,支持网络的运营和安全性。
数据可用性(Data Availability)和交易生命周期
在 Mantle 模块化区块链的复杂结构中,数据可用性和交易生命周期是保证网络稳健性和用户信任的关键要素。
EigenDA 在数据处理中的作用
EigenDA 是 Mantle 架构的基石,它确保数据可用性既高效又安全。作为 Mantle 模块化设计中的一个特殊层,EigenDA 肩负着处理交易数据可访问性的关键角色。
数据可用性对于保持区块链的透明性和安全性至关重要。EigenDA 通过提供一个系统来实现这一点,在这个系统中,数据易于验证,并且数据的完整性得以维护。这种方法对于使任何网络参与者能够验证区块链的状态和历史至关重要。
通过将数据可用性与执行层分离,EigenDA 支持 Mantle 的可扩展性。它允许处理更多的数据,而不会给主链带来负担,从而提高网络的性能和容量。
Mantle 交易的阶段
Mantle 生态系统中的交易生命周期是一个多阶段的过程,可以确保每个操作的准确性和可靠性。
初始化和执行
交易由用户发起,并迅速由网络执行层接收。在这里,原始指令会得到处理,并在 Mantle 生态系统中执行预定的操作。
验证和共识
执行之后,交易进入验证阶段。在此阶段,包括 EigenDA 在内的共识层确认交易的正确性并最终确定其状态。共识层确保网络同意交易的结果,并将其巩固在区块链中。
聚合和最终确定
最后一个阶段涉及交易结果的汇总和最终确定。回报聚合器 (Returns Aggregator) 在此阶段发挥关键作用,它整合结果并确保奖励、费用和最终状态被准确记录和归属。
Mantle 生态系统与治理
DApps 和桥接
Mantle 丰富多样的去中心化应用 (dApp)
Mantle 网络拥有 192 个蓬勃发展的去中心化应用 (dApp),每个 dApp 都为生态系统贡献着独特的功能和创新。下面我们将重点介绍一些 dApp,以展示 Mantle 生态系统内的多样性:
MetaCene:作为游戏领域的佼佼者,MetaCene 是下一代大型多人在线角色扮演游戏 (MMORPG) 的家园,利用区块链的力量创造沉浸式的游戏体验。
Range Protocol:该平台通过促进 DeFi 领域内各种策略的实施,彻底改变了资产管理。
TsunamiX:这是一款将交易体验游戏化的 DeFi 应用,在用户友好的环境中提供现货和保证金交易。
Butter.xyz:Butter.xyz 重新定义了交易体验,其一体化的交易所平台简化了用户的交易流程。
Merchant Moe:作为 Mantle 网络的基础 DEX,Merchant Moe 是交易者的绿洲,提供无缝交易和流动性选择。
INIT Capital:DeFi 项目,通过借贷和战略收益机会创建货币市场。
Ondo:在链上提供机构级别的金融服务,让更多人了解复杂的金融战略。
Mintle:由 Rarible 提供支持的 NFT 市场,Mintle 允许用户在 Mantle 生态系统内铸造、购买和销售 NFT。
Ethena: 该平台专注于释放质押以太币的潜力,改善基础设施并为代币使用提供新的可能性。
每个 dApp 都体现了 Mantle 致力于培育一个支持广泛区块链应用的多功能且可扩展的生态系统的承诺,这些应用涵盖游戏、金融、交易和艺术等领域。
区块链桥接机制浅析
桥接是区块链互操作性的关键要素,它允许资产和信息在不同网络之间无缝转移。Mantle 的桥接机制旨在提供流动性和可访问性,确保资产可以在 Mantle 和其他区块链环境之间自由流动,同时不影响安全性或用户体验。
Mantle 上的桥接功能实现:
资产转移: 用户可以将各种加密货币转移到 Mantle 生态系统内或从中转移出去,从而保持资产的效用和流动性。
信息流动: 数据和状态信息可以在平台之间共享,使运行于不同区块链上的 dApp 和服务之间能够进行复杂的交互。
增强互操作性: 通过启用这些转移,Mantle 的桥接机制对于互操作性至关重要,而互操作性是下一代区块链网络必不可少的要素。
治理实践
在区块链的去中心化世界中,治理在确保网络以公平、透明、符合社区利益的方式运行方面发挥着关键作用。Mantle 的治理方法体现了对这些原则的承诺。
Mantle 论坛的角色
Mantle 论坛是网络治理的核心,它是社区成员表达和讨论想法、提案和问题的民主空间。
在 Mantle 论坛上,社区成员可以提交有关新功能、网络协议更改甚至治理程序本身调整的提案。它作为创新的熔炉,让最佳的想法通过社区讨论和共识而产生。
论坛不仅仅是提出提案的地方,它还是赋予每个利益相关者发声权利的平台。通过促进公开讨论,Mantle 论坛确保所有社区成员都有机会影响网络的发展方向,培养主人翁意识和参与感。
应对潜在的中心化风险
去中心化网络面临的最大挑战之一是中心化风险,即权力过度集中在少数人手中。Mantle 的治理结构专门设计用来减轻这种风险。
制衡 Checks & Balances
Mantle 在其治理模型中引入权力制衡,以防止任何单一实体获得不成比例的影响力。该系统包含各种机制,例如投票阈值和社区否决可能导致中心化的决定的能力。
分散式决策
Mantle 的决策过程是去中心化的,以确保网络的发展方向不仅仅是由最大的代币持有者来引导。这包括允许更广泛地分配投票权,和鼓励不同利益相关者积极参与决策过程的机制。
Mantle 的表现和对未来的愿景
高效与速度
在性能至上的时代,Mantle 的基础设施因其效率和速度脱颖而出,为 Layer 2 网络树立了新的标杆。
Mantle vs. 其他 Layer 2 网络
Mantle 的架构专为性能而设计,尤其注重交易吞吐量和处理速度。与许多可能只优先考虑其中之一的 Layer 2 解决方案不同,Mantle 在高吞吐量和快速交易终结之间取得了很好的平衡。
与其他 Layer 2 网络相比,Mantle 的吞吐量能力尤为突出。该网络旨在处理大量交易而不会牺牲速度,确保其能够支持不断增长的 dApp 生态系统和用户。
速度是 Mantle 展示其优势的另一个层面。Mantle 上的交易处理效率旨在超越其他网络,为用户提供流畅、快速的体验,这对于简单交易和复杂智能合约交互都至关重要。
安全协议
Mantle 不仅注重性能,还高度重视安全性,采用强健的协议来保护网络及其用户。
继承自以太坊的安全措施
Mantle 继承并改进了以太坊的一些最佳安全措施,确保其从最广泛使用的区块链平台的稳健性中获益。
利用以太坊的安全框架
通过建立在以太坊既定安全协议基础上,Mantle 确保其网络能够抵御各种威胁。这包括利用以太坊久经考验的共识机制和智能合约标准来提供安全的第二层环境。
通过 Mantle 特有的措施进行强化
除了采用以太坊的协议之外,Mantle 还引入了针对其独特基础设施量身定制的安全措施。这种多层安全方法强调了 Mantle 致力于维护用户可信赖的安全网络的承诺。
未来之路
Mantle 的发展历程是一条不断创新和成长的道路,其清晰的路线图为未来描绘了战略愿景。这一愿景由一支敬业的团队所支持,他们的愿望不仅是 Mantle 的发展,而且是 Mantle 在全球舞台上的影响力。
Mantle 的路线图和即将推出的功能


Mantle 的路线图证明了其对持续改进和创新的承诺。以下是一些即将到来的里程碑和功能:
EVM 环境增强:计划升级 EVM 兼容环境,以提高数据压缩率并增强与高级加密证明的兼容性,从而同时提高效率和安全性。
排序器发展:从中心化排序器过渡到去中心化无许可排序器是计划中的,这有望进一步民主化交易排序过程并增强网络弹性。
数据可用性进展:随着 EigenDA 和潜在的 EIP-4844 Proto-Danksharding 等尖端技术的集成,Mantle 将把其数据可用性提升到新的高度,确保更快、更可靠的交易。
安全升级:目前正在开发新的状态验证证明,计划引入无需许可欺诈证明、有效性证明和混合模型,这将进一步加强网络的安全态势。
总结:揭开 Mantle 的未来序幕
随着我们完成对 Mantle 生态系统的全面探索,让我们回顾一下所积累的见解和知识。Mantle 不仅仅是一项技术架构,更是区块链领域创新的明灯,照亮着通往去中心化未来的道路。
从其强大架构的基础层到蓬勃发展的 dApps 生态系统,Mantle 已证明其有能力彻底改变我们与区块链技术的交互方式。通过模块化设计和流动质押协议,它重新定义了区块链领域的效率和用户参与方式。
Mantle 论坛和平台的治理模式展示了一种民主化的决策方式,与区块链精神的核心价值观产生共鸣。对去中心化、透明度和社区赋权的承诺深深烙印在 Mantle 运营的各个方面。
展望未来,Mantle 的路线图描绘了增强 EVM 兼容性、去中心化排序和突破性的数据可用性解决方案的前景。这些创新,再加上对安全性和全球影响力的奉献,使 Mantle 成为区块链发展的先锋。