解读 Hyperlane:致力于连接所有区块链的模块化开放框架
在区块链世界中,不同公链往往各自为政,资产和信息难以自由流动,这就是“区块链孤岛化”问题。为了打破这一壁垒,市场上出现了多种跨链技术方案,如跨链桥、侧链、Layer2 解决方案等。然而,这些技术往往面临高开发成本、复杂部署流程和安全性问题,使得开发者望而却步。
Hyperlane 通过模块化、无需许可的设计,提供了一种更灵活、安全、易用的跨链通信解决方案。它不仅让开发者能够快速构建跨链应用,还允许用户自定义安全模型(ISM),提高跨链交互的安全性。本文将深入探究 Hyperlane 项目,围绕团队背景、模块化框架、即用型应用、生态建设等方面为用户展示其未来发展潜力。
什么是 Hyperlane?
Hyperlane 是一个无需许可的跨链通信协议,开发者可以在任何公链上自由部署,无需获得官方授权或许可。相较于其他跨链方案(如 LayerZero、Axelar),Hyperlane 的核心优势在于:
模块化设计:开发者可以定制安全验证方式(ISM),支持多重签名、聚合、CCIP Read 等模式,相比 LayerZero 提供更多可配置性。
无需许可部署:不同于 Axelar 需要官方授权的部署模式,Hyperlane 允许任何人自由部署。
支持 130+ 区块链和 5+ VMs,包括 Ethereum、Polygon、Arbitrum、Avalanche 等主流公链,已实现近 50 亿美元的资产转移。

(来源:Dune@hyperlane)
此外,Hyperlane 还与 100 多个团队达成了应用合作,包括 AAVE、Renzo、Superform、Elixir 等。
团队背景和融资
Hyperlane 成立于 2022 年,曾用名 Abacus Network。Hyperlane 有三位联合创始人,其中 Nam Chu Hoai 和 Asa Oines 曾是去中心化金融平台 Celo 的首批工程师,而 Jon Kol 曾担任 Galaxy Digital 副总裁,也曾是摩根士丹利 Morgan Stanley 的固定收益分析师。
关于融资,Hyperlane 只在 2022 年获得了由 Variant Fund 领投的 1,850 万美元种子轮融资,Galaxy Digital、CoinFund、Blockdaemon、Figment Capital、Kraken Ventures、NFX 和 Circle Ventures 参投。
开源模块化框架
Hyperlane 是一个开放式的互操作性框架,任何人都可以实现在不同区块链之间的代币转移、执行函数调用和应用程序创建。同时,它也是一个模块化的解决方案,不仅能够简化开发人员的创建和部署流程,而且还能够满足他们的个性化需求,在消息传递层、传输层和安全中继器等任何环节都支持自定义。
Hyperlane 框架由三大核心组件构成,具体如下:
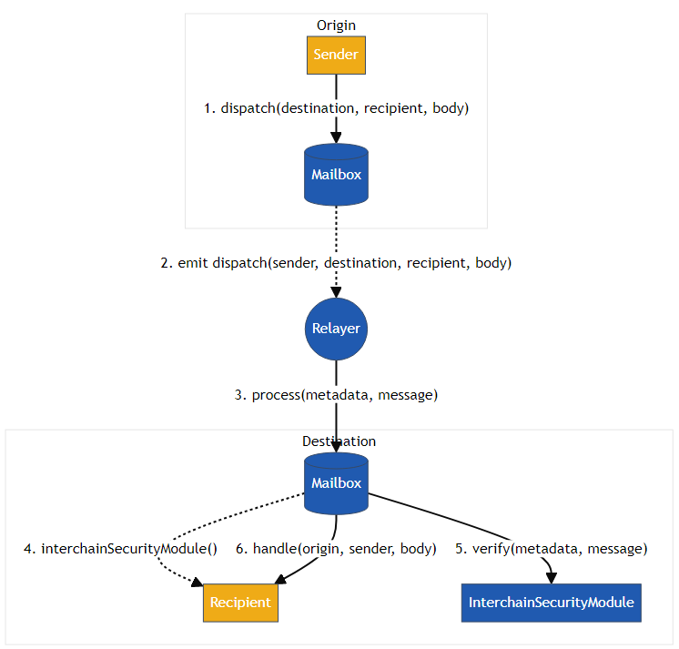
1)邮箱 Mailbox
用户通过邮箱智能合约与 Hyperlane 协议交互,该协议在每条支持的链上提供了一个链上 API 来发送和接收链间消息。为简化跨链操作,Hyperlane 采用了链间 Gas 支付方式,通过中继器来协调不同链之间的 Gas 支付,允许用户在源链支付 Gas 费,执行目标链上的操作。

(Hyperlane 框架,来源:docs.hyperlane.xyz)
2)链间安全模块 ISM
ISM 是智能合约,充当整个协议的关键安全层,负责验证在目标链上传递的链间消息是否确实是源链发送。为方便开发者使用,Hyperlane 提供了一组预构建的 ISM,但开发者可根据特定应用程序需求自定义安全模型,组合和创建全新的 ISM。
常用的 ISM 类型如:
多重签名 ISM
多签 ISM 共有两种类型:默克尔根(Merkle Root)多签和消息 ID 多签,都是通过验证者共识验证消息。为更好地提供安全保障,Hyperlane 后续将针对依赖验证者签名的 ISM,如多签 ISM 和 Optimistic ISM,实施质押和罚没机制。在该机制下,如果某些验证者试图伪造链间消息,他们所持有的质押份额都可能会被没收。
值得注意的是,Hyperlane 的欺诈证明机制是可验证的,且无需任何可信方的参与。相比于许多其他链间通信协议允许验证者的质押存在于不同的链上,由于 Hyperlane 的质押和验证在同一条链上进行,能够消除欺诈证明在传递过程中的潜在风险,使得整个验证过程更加安全和可靠。至于具体的验证者数量,则取决于 ISM 的配置。
聚合 ISM
开发人员可以组合不同类型的 ISM,并要求每个 ISM 服务于特定的链间消息。例如,低价值消息由多签 ISM 验证,而高价值消息由其他 ISM 验证。
CCIP Read ISM
CCIP 读取允许从链下获取数据,通过结合这一功能,能够为开发者在验证跨链消息上提供极大的灵活性。目前,考虑到与中继器相关的集成工作已经完成,Hyperlane 团队也鼓励开发人员优先使用这一类型 ISM 以提高开发效率。
除了上述 ISM 类型外,Hyperlane 也在积极推进支持不同区块链的 ISM,包括 Wormhole、Optimistic、OP Stack、Polygon PoS 等。
3)中继器
中继器的核心功能是传递链间消息,尽管邮箱通常默认向同一个中继器付费,但消息发送方可以自主选择中继器。目前,Hyperlane 的中继器以 Rust 二进制文件的形式存在,且已开源。
为了保证通信的稳定性,提高系统对验证者离线等各种潜在不确定性的抵抗力,中继器将定期重试元数据收集和信息提交。
即用型应用构建
基于上述模块化框架,Hyperlane 能够帮助开发人员快速构建和部署跨链应用程序。目前,Hyperlane 主要专注于快速路由、链间账户和链间查询这三大类应用,其中以快速路由为主。
1)快速路由 Warp Routes
开发人员可以使用 Hyperlane 实现任何 ERC20、ERC721 或原生代币在链之间的快速转移,它通过代币桥接实现。以 ERC20 代币为例,Hyperlane 现阶段提供 4 种不同的路由类型:
原生代币:在不同链之间直接转移原生代币,无需包装。比如,inEVM(由 Injective 开发的 Rollup 解决方案,能够无缝兼容 EVM) 和 Ethereum。
抵押品支持代币:在源链上锁定代币作为抵押品,然后在目标链上释放等值资产。
合成代币:在目标链上铸造新的包装代币以代表原始代币,原始代币在源链保持锁定状态,且新旧代币的总供应量在所有网络始终保持一致。
专用类型:添加扩展功能或与特定用例集成,比如支持 xERC20 代币的跨链传输、专为稳定币和其他法币支持的代币设计等。
2)链间账户 Interchain Accounts:通过创建和控制远程链上的账户,开发人员可以利用它与任何远程合约进行交互。

(Hyperlane 浏览器,来源:explorer.hyperlane.xyz)
3)链间查询 Interchain Queries:目前,Hyperlane 为用户提供区块浏览器和免费 API 进行数据查询。
生态建设和扩展
Hyperlane 尚未发行代币,团队也并未透露任何相关信息。现阶段,Hyperlane 极其重视开发者社区建设,也在积极扩展生态系统合作,推动 Hyperlane 框架的更多采用。
去年 9 月份,Hyperlane 推出了 Outposts 全球聚会计划,通过定期组织线下聚会的形式搭建本地加密社区,提升用户和开发人员的凝聚力。此外,在开发者激励方面,Hyperlane 团队会不定期发布赏金活动,为完成指定任务的开发人员提供资金奖励。

(来源:github.com)
至于合作伙伴拓展,Hyperlane 在过去一年取得了突破性进展,目前已经集成了 130+ 区块链,同时使用 Hyperlane 协议的月活跃合约数量也已突破 1,700+。尤其是在多 VMs 方面,Hyperlane 通过和 Mitosis、Eclipse、Movement、Pragma 等合作已经被引入 CosmWasm、SVM、Move 和 Starknet 生态,并为其提供一系列支持。
此外,随着 AI Agent 风口的兴起,Hyperlane 也迅速投入其中,通过积极集成 Cod3x 代理平台、ElizaOS 框架等,试图实现代理的跨链经济。
未来展望与挑战
据团队表示,Hyperlane 会在 2025 年引入更多的虚拟机,和 TON、Starknet、Fuel、Move 等都将展开更深入的合作。同时,团队也会深入优化工具,比如进一步扩展 Hyperlane CLI 等构建工具,完善快速路由用户界面等,以及推出一些新功能和新产品。
从现阶段布局来看,Hyperlane 始终以开发者需求为核心,通过为其提供整套开发工具和清晰文档以降低跨链部署门槛。但这也为团队的后续发展带来了一系列挑战,比如,除了目前的赏金活动和不定期线下 Meetup 外,团队需要拿出更务实的激励计划来吸引和建立活跃的的开发者社区;在复杂技术的不确定性面前,团队需要时刻保持技术迭代,以保持技术领先性和兼容性;Hyperlane 尚未发币,应该进一步思考如何在开源模式下实现可持续性发展等。
结语
Hyperlane 专注于跨链生态,致力于链与链之间的价值和信息流转,并为之打造了一套开放式框架和配套工具,为开发者进入跨链领域提供了极大的便利。
不过,技术的价值最终要通过实际应用来体现。Hyperlane 除了开发者教育外,也要在用户教育和应用生态建设方面投入更多的精力,让更广泛的用户使用基于 Hyperlane 协议创建的应用程序和工具,推动技术的普及,并持续扩大市场影响力。